59.51.60.5 - /FXD/8G15C057A0/7a715040-7755-4235-a83e-e8f62ffdfcad/


[To Parent Directory]

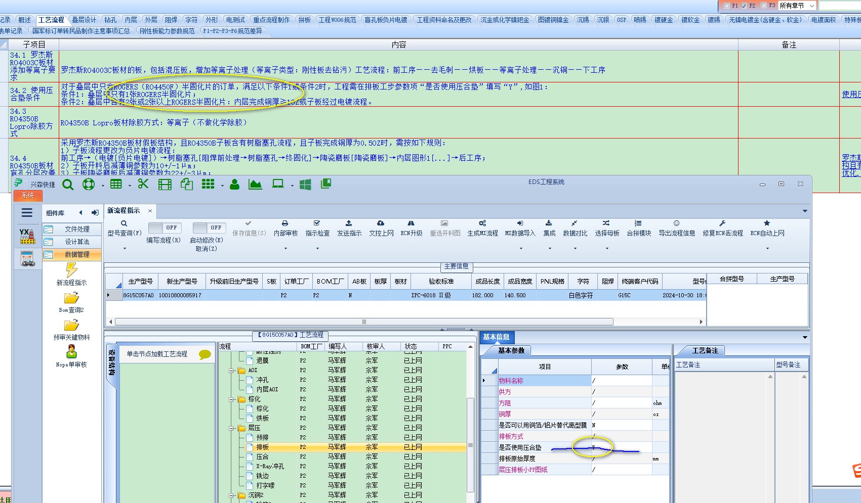
2024/11/2 13:51 422195 此板不满足压合垫条件.jpg
2024/11/2 13:51 225157 漏铜.jpg